Building a reliable AI agent with MCP (Model-Context-Protocol) is easier than you might think. While large language models like ChatGPT are powerful, they need structure and context to work well in real-world systems. In this blog, we’ll show how the MCP pattern helps you build smarter agents using n8n — with no backend coding required.
🪝 The Challenge: Why Building AI Agents Isn’t Straightforward
AI models like ChatGPT are incredibly powerful, but they don’t remember anything. Each time you ask a question, it starts from scratch.
This becomes a problem when you want to build a system that needs to:
- Understand your request
- Look up data from a database
- Follow strict instructions
- Give back an exact result
That’s where most people struggle.
🔍 What This Blog Will Show You
In this blog, we’ll explore a powerful design pattern called Model-Context-Protocol (MCP). It’s a way to make AI tools more:
- Reliable (they give consistent results)
- Structured (they follow strict rules)
- Extendable (you can plug them into real apps)
And we’ll do it through a real example built using n8n, a no-code workflow tool.
We’ll show you how an AI agent can take a natural question like:
…turn it into a MongoDB filter, run a query, and send back the results — all without writing complex backend code.

🧠 2. What Is MCP?
MCP stands for:
- Model – the AI engine (like ChatGPT or GPT-4)
- Context – the background info and prompt we give the model
- Protocol – the strict rules the model must follow
Each part works together to make sure the AI behaves exactly how we want.
🤖 Why Stateless LLM Calls Aren’t Enough
When you use ChatGPT normally, each message is stateless. That means:
- It forgets what happened before.
- It doesn’t know your data.
- It may respond differently each time.
Imagine asking:
ChatGPT might guess the answer…
But it won’t run a database query, because it doesn’t know your data or structure.
🧩 How MCP Fixes This
MCP brings structure to the process by combining:
| Part | What It Does |
|---|---|
| Model | Understands the language and generates ideas |
| Context | Tells the model how to think and what format to follow |
| Protocol | Defines strict rules (like output must be a JSON filter) |
Together, MCP turns the AI into a disciplined assistant — not just a chatbot.
✅ Summary
MCP = A way to use LLMs smartly in real applications
It gives the model a brain (Model), memory (Context), and discipline (Protocol)
🏗️ 3. The Three Pillars Explained
🧠 1. Model – The Thinking Engine
The Model is your AI — like GPT-3.5, GPT-4, or any LLM (large language model).
Its job is to understand natural language and generate text.
But by itself, it’s like a smart person with no instructions.
So, we guide it — using the next two parts.
📄 2. Context – Teaching the Model How to Think
Context is everything we send along with the user’s question to help the model give a useful answer. It includes:
• ✅ System Prompt – basic instructions like “You are a MongoDB query generator”
• 🧩 Few-Shot Examples – examples like:
• 💬 User Query – the real question, like:
The context tells the model what to do and shows how the answer should look.
📏 3. Protocol – The Rules It Must Follow
The Protocol is the strict format we expect from the model.
For example:
• The output must be raw JSON
• No extra text or explanation
• Must match a database schema
So, if the user says:
…the model should only return:
This makes the AI output machine-readable — ready to plug into your app or database.
🧠 Simple Analogy
Think of MCP like this:
| Role | What it does |
|---|---|
| Model | The brain |
| Context | The training + instructions |
| Protocol | The rulebook |
🤖 4. Meet the Agent: A No-Code Demo in n8n
🔄 What Is n8n?
n8n is a no-code workflow automation tool.
You can connect APIs, databases, AI models, and more — without writing backend code.
In this demo, n8n becomes the “agent brain”, putting MCP into action by:
- Receiving a question
- Asking the LLM to generate a query
- Running that query in MongoDB
- Returning the results
🔌 Workflow Breakdown: Mapping to MCP
Let’s walk through the steps in your workflow, and how each part fits into Model-Context-Protocol.
🧩 1. Webhook Node → (User Question Enters)
What it does: Waits for a user to send a question like
How it maps: This is the input layer of the agent
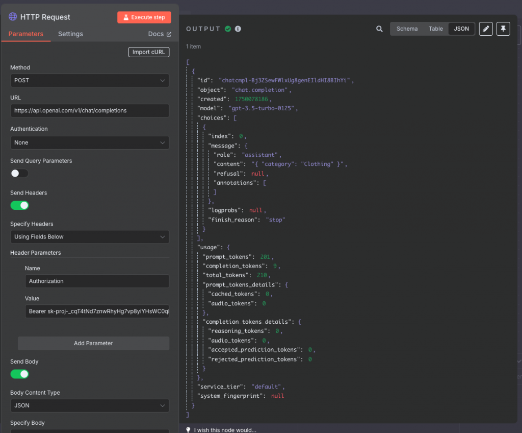
🌐 2. HTTP Request Node → (Send to OpenAI)
What it does: Sends the full MCP prompt to ChatGPT via API Includes:
• System prompt (Context)
• Few-shot examples (Context)
• User question (Context)
How it maps: This is the Model step — the LLM receives the full MCP payload and responds
🔍 3. Parse Node → (LLM Output to JSON)
What it does: Takes the LLM’s raw response and parses it
For example:
How it maps: This follows the Protocol — output must follow strict JSON structure
🗂️ 4. MongoDB Node → (Query the Database)
What it does: Runs the query directly on your MongoDB collection products
How it maps: This is the action layer — where structured output becomes real results
📤 5. Webhook Response Node → (Send Back Result)
- What it does: Sends the final product list back to the user
- How it maps: Completes the loop — the agent responds to the original question
🧠 Summary Diagram

🛠️ 5. Deep Dive: Crafting Your MCP Payload
🧾 1. System Prompt: The Core Instruction
The system prompt tells the AI exactly what to do
It usually includes:
- A short description of the task
- A list of fields in your database
- The rules the AI must follow
- The required format (e.g., JSON only, no extra text)
✅ Example:
You are a MongoDB query generator for a collection called products with fields:
When given a natural-language question, return ONLY one raw JSON object for `db.products.find(…)`
- If they ask about a category, e.g. “show me all clothing items”, return: { "category": "Clothing" }
- If they ask about stock less than X, e.g. “products under stock 20”, return: { "stock": { "$lt": 20 } }
- If they ask about price greater than Y, e.g. “items above price 1000”, return: { "price": { "$gt": 1000 } }
⚠️ Do not return any explanation, text, or markdown.
This is your Context part of MCP — and it’s the most important one.
🧠 2. Few-Shot Examples: Teaching the Model by Example
Few-shot examples are concrete samples you add below the system prompt. They teach the model the pattern to follow.
🧪 Example Prompt:
These help the model learn what kind of answer is expected.
Even 2–3 examples can dramatically improve accuracy.
💬 3. Injecting the User’s Question
Inside n8n, you’ll usually pass the user’s input like this:
This makes the final prompt dynamic. Each time a new question comes in, it replaces {{$json.question}} in the template.
So when a user sends:
…the actual payload becomes:
…and the model replies:
🔄 Recap
To build a strong MCP prompt:
| Part | Purpose |
|---|---|
| System Prompt | Gives the model its task and rules |
| Few-Shot Examples | Shows how the answers should look |
| User Question | Dynamically inserted with {{$json.question}} |

⚙️ 6. Parsing & Execution
✅ Step 1: JSON.parse — Simple but Powerful
Once your model is trained to follow strict JSON format, parsing the response becomes very easy.
Instead of using fragile methods like:
- 🔍 Regex – risky and hard to maintain
- ⚠️ eval() – dangerous and a security risk
…you can now use:
As long as the model outputs clean JSON (like it does in MCP), JSON.parse() works 99% of the time — clean and safe.
🗂️ Step 2: Feed It to MongoDB
Once parsed, the filter becomes a regular MongoDB query filter.
You can use it directly in your database call like this:
In n8n, the MongoDB Node takes this filter and runs the query for you.
Just make sure you map the filter like this inside the node:
📤 Step 3: Return the Full Result Set
Inside the MongoDB node, make sure to:
✅ Turn “Return All” to true
✅ Map the output to the Webhook Response node
This way, users will get back all matching products, not just one.
🔁 Summary Flow
1. AI returns: { "price": { "$gt": 1000 } }
2. Parse with: JSON.parse()
3. Send to MongoDB: db.products.find(...)
4. Return results via webhook
🧩 7. Why This Matters
🔐 1. Reliability – Get the Same Output Every Time
When you set the model’s temperature to 0.0, you force it to be deterministic.
That means:
- The same question
- With the same context
- Always gives the same result
No surprises. No randomness. Just reliable, repeatable output — exactly what you want in production systems.
🧹 2. Maintainability – Easy to Understand and Update
MCP gives you a clear structure:
- Model: just call your LLM
- Context: all logic lives in the prompt
- Protocol: defines what the response should look like
You can easily update:
- The prompt
- Add more few-shot examples
- Change output format
🔁 3. Reusability – Plug It into Anything
Once you have a working MCP setup, you can:
- Swap MongoDB with PostgreSQL or MySQL
- Replace ChatGPT with Claude or Mistral
- Use it inside n8n, LangChain, or your custom backend
The structure stays the same. Only the plug-in points change.
This makes your AI system modular and future-proof.
✅ Summary
| Benefit | What It Means for You |
|---|---|
| Reliable | Works the same every time |
| Maintainable | Easy to tweak, even by non-coders |
| Reusable | Connects to different tools easily |
🚀 8. Next Steps & Extensions
You’ve now seen how MCP makes your AI system reliable, structured, and easy to manage.
But there’s so much more you can do. Let’s look at how you can extend it further.
🧠 1. Add Memory: Make It a Conversational Agent
Right now, your agent answers one question at a time. But what if it could remember previous questions and build on them?
You can add:
✅ Short-term memory using a conversation history
🧠 Long-term memory using a vector database like Pinecone, Weaviate, or MongoDB Atlas Search
This turns your simple query bot into a conversational agent — like a personal assistant that grows smarter over time.
🧩 2. Connect Other Tools: Build a Full AI Assistant
Because MCP is modular, you can plug in other tools under the same pattern:
🗓️ Calendars: “Show my meetings for today”
📁 File Storage: “Find the latest invoice”
📊 Dashboards: “Get last month’s sales summary”
Each new tool just needs:
- A system prompt with its schema
- A few-shot guide
- The correct API/action connected in the workflow
Same MCP structure, many different agents.
🌐 3. Scale Beyond n8n: Use It in Any Framework
n8n is a great starting point.
But once you outgrow it, you can bring MCP into other systems:
🧱 Microservices: Build small agents for different domains
🧠 LangChain: Add chains and tools with memory support
🤖 AutoGen: Multi-agent systems working together
The MCP design pattern still applies — it’s just a matter of how you implement it.
✅ Summary
| Extension | What It Enables |
|---|---|
| Memory | Multi-turn conversations |
| Tool Integration | Connect more services |
| Scalability | Move to advanced platforms or stacks |
🏁 9. Conclusion
🔄 MCP: The Backbone of Smarter AI Agents
Throughout this blog, we explored how Model-Context-Protocol (MCP) provides a clear and reliable way to use AI in real applications.
With just a few simple components, we turned a natural-language question into a real MongoDB query — using:
- The Model (ChatGPT or any LLM)
- A clear Context (system prompt + examples + user input)
- A strict Protocol (machine-readable JSON format)
This structure makes AI agents:
✅ Reliable – Same output every time
🧹 Maintainable – Easy to update with better prompts
🔁 Reusable – Works across databases and tools
🎥 Watch the Demo in Action
We built this demo using n8n, a no-code workflow tool. Watch the full step-by-step video here:
You’ll see how the agent:
• Receives a question
• Calls the AI with a structured prompt
• Parses the output
• Runs the query in MongoDB
• Sends the result back — all in seconds
💬 Build Your Own & Share Back
You can build your own version by:
• Copying the system prompt and examples
• Replacing the database or model
• Using n8n or any other tool
🧠 Whether you’re a developer or a no-code builder, MCP gives you a smart pattern to follow.
If you build something with MCP, or try our workflow, I’d love to see it!
📩 Drop a comment, reply, or share your use-case.
Let’s build smarter AI tools — together.